|
<< Click to Display Table of Contents >> Navigation: Tesoreria > Portafoglio Fornitori > TS.PF.DB - Distinte Bancarie Fornitori |
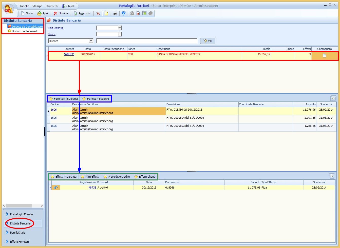
Aprendo la schermata del bottone Distinte Bancarie (visualizzato in basso a sinistra) si accede alla gestione delle Distinte Bancarie dei fornitori.
Sotto la riga Distinte Bancarie (in alto a sinistra) ci sono le 2 cartelle del programma Distinte Bancarie:
Distinte da Contabilizzare - Distinte Contabilizzate
Nella griglia principale (segnata in rosso) sono presenti le righe delle distinte bancarie nella secondaria (segnato in blu) è possibile visualizzare, per la distinta selezionata, le seguenti tacche di 1° livello:
★ Fornitori in Distinta, ★ Fornitori Scoperti

Nella griglia secondaria è possibile visualizzare, a seconda della tacca di 1° livello selezionata precedentemente, le seguenti tacche di 2° livello (segnate in verde):
Per ★ Fornitori in Distinta (vedi immagine sopra):
★ Effetti in Distinta, ★ Altri Effetti, ★ Note di Accredito, ★ Effetti Clienti.
Per ★ Fornitori Scoperti (vedi immagine sotto):
★ Altri Effetti, ★ Note di Accredito, ★ Effetti Clienti.

Nel menu Tabelle (nella barra superiore della schermata) e visualizzabile la seguente tabella:
1 |
Tipi Distinte Fornitori |
Nella tabella Tipi Distinte Fornitori è possibile visualizzare o inserire (cliccando su Nuovo) i tipi di distinte fornitori utilizzate dall'azienda. |

Nel menu Stampe (nella barra superiore della schermata) è possibile aprire le seguenti stampe:
1 |
1460 |
Elenco Distinte Fornitori - è possibile filtrare la banca, il periodo, sono poi presenti alcuni check che consentono ulteriori filtri di stampa. Nella parte a sinistra del riquadro è possibile scegliere i profili di stampa o crearne di nuovi salvando quindi i filtri impostati (Nota: questo vale anche per la stampa successiva)
Nella parte a destra è possibile flaggare alcuni check che consentono di riportare il valore del filtro nella stampa una volta data conferma (Nota: questo vale anche per la stampa successiva)
|
2 |
1461 |
Elenco Effetti Pagati per Banca - è possibile filtrare la banca ed il periodo
|

Non ci sono Strumenti attivi in questo esempio
Funzioni tasto destro:
Utilizzando il tasto destro del Mouse sono possibili diverse operazioni. Non tutte le azioni possibili potrebbero essere attive.
1.Aprire una registrazione
2.Eliminare una riga
3.Stampare una riga
4.Estrarre una distinta
5.Opzioni - Copia tutto
- Personalizza Colonne Griglia
- Sblocca adattamento automatico colonne
- Log
