|
<< Click to Display Table of Contents >> Navigation: Tesoreria > Portafoglio Clienti > TS.PC.PS - Promemoria Scadenze |
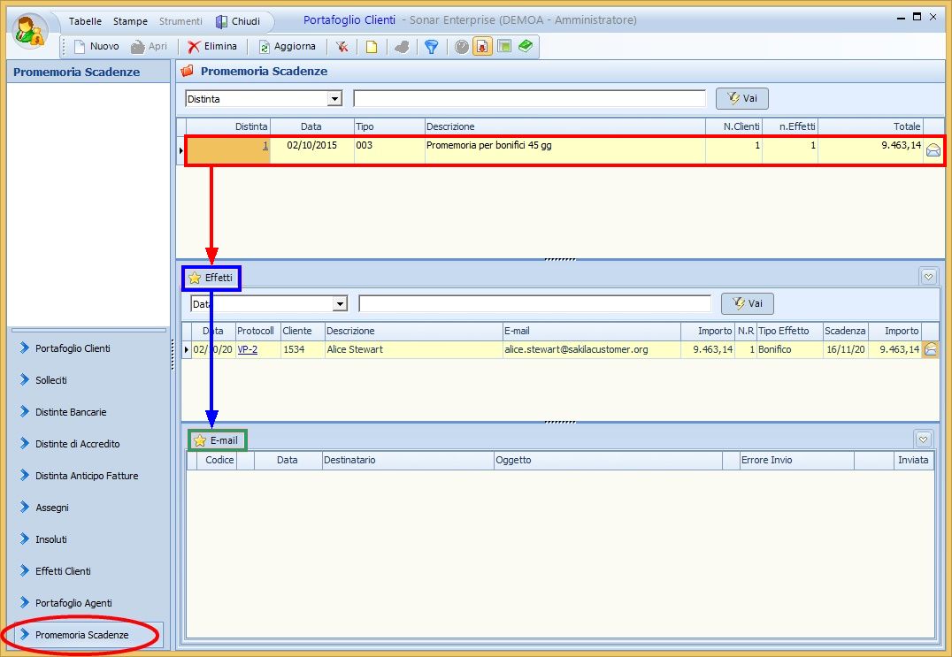
Aprendo la schermata del bottone Promemoria Scadenze (visualizzato in basso a sinistra) si accede alla gestione dei promemoria delle scadenze per i clienti.
Nella griglia principale (segnata in rosso) si visualizzano le righe delle distinte scadenze, nella griglia secondaria (segnata in blu) è possibile visualizzare, per la distinta selezionata, la seguente tacca di 1° livello:

Nel menu Tabelle (nella barra superiore della schermata) e visualizzabile la seguente tabella:
1 |
Tipi Distinte Promemoria Scadenze |
Nella tabella Tipi Distinte Promemoria Scadenze è possibile visualizzare o inserire (cliccando su Nuovo) i tipi di lettera di promemoria utilizzate dall'azienda, potendo eventualmente filtrare la categoria clienti, la nazione, la lingua, il tipo effetti, il modello di testo, i giorni di anticipo, l'account.
|

Nel menu Stampe (nella barra superiore della schermata) è possibile aprire le seguenti stampe:
1 |
1390 |
Crea e Stampa Distinta Promemoria Scadenze Clienti - è possibile filtrare ilil tipo distinta, è inoltre presente un check che consente un ulteriore filtro di stampa. Nella parte a sinistra del riquadro è possibile scegliere i profili di stampa o crearne di nuovi salvando quindi i filtri impostati.
Nella parte a destra è possibile flaggare alcuni check che consentono di riportare il valore del filtro nella stampa una volta data conferma.
|

Non sono presenti Strumenti per questo bottone.
Funzioni tasto destro:
Utilizzando il tasto destro del Mouse sono possibili diverse operazioni. Non tutte le azioni possibili potrebbero essere attive.
1.Aprire una registrazione
2.Eliminare una riga
3.Stampare una riga
4.Opzioni - Copia tutto
- Personalizza Colonne Griglia
- Sblocca adattamento automatico colonne
- Log
