|
<< Click to Display Table of Contents >> Navigation: Tesoreria > Portafoglio Clienti > Insoluti > TS.PC.IN - Gestione Insoluti |
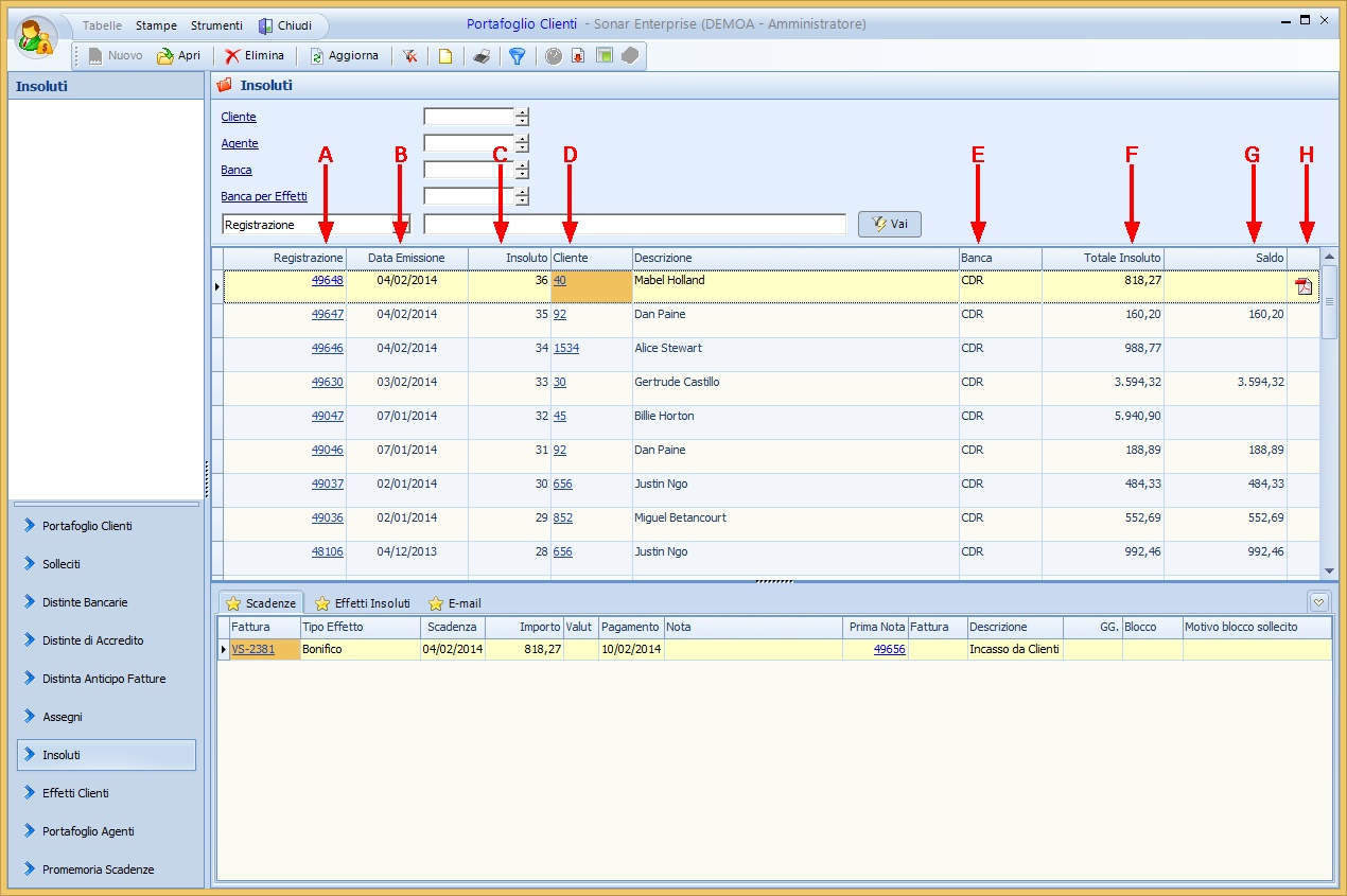
Nella schermata del bottone Insoluti non è possibile inserire nuovi dati, le righe della griglia principale sono inserite automaticamente dall'inserimento in Prima Nota di Insoluti (vedi istruzione operativa AM.PN.IN).
Nella griglia principale si visualizzano:
A |
Registrazione |
Il codice della registrazione dell'insoluto (nell'esempio prima riga "49648") |
B |
Data Emissione |
La data di emissione (nell'esempio prima riga "04/02/2014") |
C |
Insoluto |
Il numero dell'insoluto (nell'esempio "36") |
D |
Cliente/Descrizione |
Il codice cliente (nell'esempio prima riga "40"), seguito, nella colonna successiva, dalla descrizione (nell'esempio prima riga "Mabel Holland") |
E |
Banca |
Il codice della banca (nell'esempio prima riga "CDR") |
F |
Totale Insoluto |
In questa colonna viene indicato l'importo totale dell'insoluto (nell'esempio "818,27") |
G |
Saldo |
In questa colonna viene indicato il saldo ancora da pagare (nell'esempio prima riga il campo è vuoto in quanto è stato saldato l'insoluto, nella riga successiva invece è presente l'insoluto da saldare) |
H |
|
In questa colonna viene visualizzata l'icona PDF |

Si può aprire la scheda di ogni singola riga con il doppio click del tasto sinistro del mouse per visualizzare:
I |
Agente |
Si visualizza qui il codice dell'eventuale agente legato al cliente (nell'esempio "1497, Shane Millard"), per casi specifici è possibile inserire manualmente l'agente sia scrivendo il codice nell'apposito spazio sia cliccando su Agente e selezionando l'agente dall'apposita tabella |
J |
Data Emissione |
La data di emissione (la stessa visualizzata al punto B, "04/02/2014") |
K |
Banca per Effetti |
É possibile inserire la banca per gli effetti sia scrivendo il codice nell'apposito spazio sia cliccando su Banca per Effetti e selezionando la banca dall'apposita tabella |
L |
Spese Bolli Spese Banca % Interessi Totale Interessi |
Si visualizzano qui le eventuali spese per bolli, bancarie o interessi e loro totale inserito in Prima Nota |
M |
Effetti Insoluti |
Sono qui visibili le righe degli effetti insoluti aperti con il cliente (nell'esempio solo una riga) |

In Scadenze si visualizzano:
N |
Tipo Effetto |
Si visualizza qui il codice del tipo effetto (nell'esempio "101"), nella colonna successiva si visualizza automaticamente la relativa descrizione (nell'esempio "Bonifico") |
O |
N.Effetto N.Distinta Reg. Pagamento Data Pagamento |
A seconda dei casi si visualizzano qui le varie opzioni (nell'esempio sono presenti il codice della registrazione del pagamento e la relativa data, nel caso di un insoluto non ancora saldato il campo registrazione pagamento è a 0 ed è vuoto il campo relativo alla data) |
P |
Rif. Insoluto |
Si visualizza qui il riferimento con l'insoluto del cliente |
Q |
Blocco sollecito rata |
É possibile bloccare il sollecito flaggando l'apposito check, in questo caso sarà necessario inserire nella colonna successiva la motivazione del blocco. |
Nella riga in basso della schermata si visualizzano il Totale Insoluto, il Totale Effetti, il Totale Incassato ed il Residuo Scoperto.

Cliccando sul numero della registrazione (campo A, prima riga, "49648") si apre la scheda di registrazione, inoltre è possibile utilizzare le funzioni (nella parte destra della scheda, oppure cliccando su Funzioni nella barra in alto a sinistra). Tramite queste funzioni è possibile:
✓Modificare la Registrazione
✓Modificare le Contropartite di Vendita
✓Modificare i Cespiti
✓Modificare le Scadenze degli Effetti
✓Cambiare la Causale
✓Acquisire l'Immagine o il File PDF
✓Visualizzare l'Immagine (in questo esempio la funzione non è attiva)
✓Eliminare la Registrazione

Nella griglia secondaria sono visibili le seguenti tacche di 1° livello:
★ Scadenze
Si visualizzano qui i dettagli delle scadenze (visualizzate anche nella scheda della riga nella griglia principale), con in aggiunta il numero della fattura (nell'esempio "VS-2381") ed il collegamento alla registrazione di prima nota (nell'esempio "49656)

Cliccando sul numero della fattura si può aprire la scheda di registrazione della fattura, inoltre è possibile utilizzare le funzioni (nella parte destra della scheda, oppure cliccando su Funzioni nella barra in alto a sinistra). Tramite queste funzioni è possibile:
✓Modificare le Contropartite di Vendita
✓Modificare i Cespiti
✓Modificare le Scadenze degli Effetti
✓Cambiare il Cliente e/o la Destinazione
✓Gestire le Provvigioni
✓Inserire le Fatture da Emettere
✓Acquisire l'Immagine o il File PDF
✓Visualizzare l'Immagine (in questo esempio la funzione non è attiva)
✓Esportare il Riepilogo degli Articoli
✓Inviare a mezzo E-Mail (in questo esempio la funzione non è attiva)

★ Effetti Insoluti
Si visualizzano qui i dettagli degli effetti insoluti (visualizzati anche nella scheda della riga nella griglia principale), con in aggiunta il protocollo della fattura (nell'esempio "VS-2381", ovviamente lo stesso del precedente) e, se ci sono i dati, la data di presentazione (nell'esempio "04/12/2013") ed il collegamento al documento di pagamento (nell'esempio "48099")

Si visualizzano qui le eventuali mail di comunicazione con il cliente riguardo l'insoluto
Funzioni tasto destro specifiche per queste tre tacche:
Utilizzando il tasto destro del Mouse sono possibili diverse operazioni. Non tutte le azioni possibili potrebbero essere attive.
1.Aprire una registrazione
2.Eliminare una riga
3.Stampare una riga
4.Opzioni - Copia tutto
- Personalizza Colonne Griglia
- Sblocca adattamento automatico colonne
- Log
