|
<< Click to Display Table of Contents >> Navigation: Tesoreria > Portafoglio Fornitori > Bonifici > TS.PF.BO - Bonifici Estero |
Premessa - per poter effettuare bonifici esteri è necessario avere registrato una banca estera nell'apposita sezione del programma Banche.
Nella schermata del bottone Bonifici selezionare la cartella Bonifici Esteri (1°) e cliccare Nuovo (2°)

Si apre la scheda "Bonifico Estero" dove inserire:
A |
Data Emissione |
É possibile inserire la data di emissione sia scrivendola direttamente nell'apposito spazio (nell'esempio "14/01/2014") sia selezionandola dall'apposito calendario |
B |
Beneficiario |
É possibile inserire il beneficiario sia scrivendo direttamente il codice nell'apposito spazio (nell'esempio "1438") sia cliccando su Beneficiario e selezionandolo dall'apposita tabella (nell'esempio "Jesus Mccartney") |
C |
Valuta Beneficiario |
É possibile inserire la data di valuta del beneficiario sia scrivendola direttamente nell'apposito spazio (nell'esempio "15/01/2014") sia selezionandola dall'apposito calendario |
D |
Banca Beneficiario |
É possibile inserire la banca del beneficiario sia scrivendo direttamente il codice nell'apposito spazio (nell'esempio "12070000") sia cliccando su Banca Beneficiario e selezionandolo dall'apposita tabella (nell'esempio "Deutsche Bank Frankfurt (Oder)") |
E |
Causale Bonifico |
Scrivere qui la causale del bonifico (nell'esempio "07/700051") |
F |
Importo |
Scrivere qui l'importo del bonifico (nell'esempio "1028,37") |
G |
Valuta |
Se si effettuano pagamenti in valuta diversa dall'euro è possibile inserire qui la valuta sia scrivendo direttamente il codice nell'apposito spazio sia cliccando su Valuta e selezionandolo dall'apposita tabella. Se il pagamento è effettuato in Euro lasciare vuoto questo campo (è il caso dell'esempio) |
H |
Nostra Banca |
É possibile inserire la banca sia scrivendo direttamente il codice nell'apposito spazio (nell'esempio "CDR") sia cliccando su Nostra Banca e selezionandolo dall'apposita tabella (nell'esempio "CASSA DI RISPARMIO DEL VENETO") |
I |
Note per la Banca |
Scrivere qui eventuali note per la banca |

Si apre quindi la scheda di stampa:

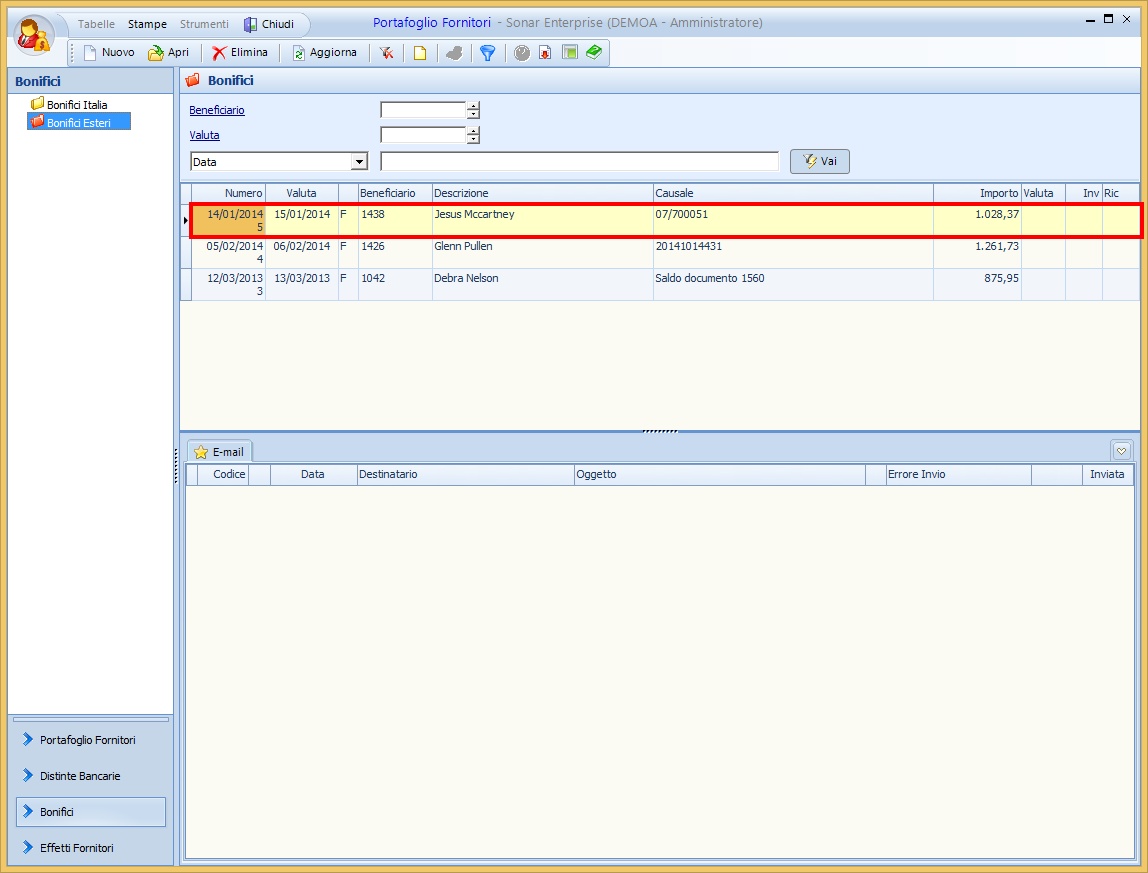
Si aggiunge quindi la riga del nuovo bonifico nella griglia principale della schermata:

Nella versione attuale del programma non è possibile contabilizzare direttamente da qui i bonifici esteri con la stessa procedura dei bonifici Italia, per poterlo fare è necessario esportare in formato PDF le lettere del bonifico e di avviso pagamento (create utilizzando le apposite funzioni tasto destro spiegate nella pagina principale dei Bonifici) e fare la registrazione del pagamento in Prima Nota.
Nel menu Stampe (nella barra superiore della schermata) è possibile aprire le seguenti stampe:
1 |
1458 |
Elenco Bonifici Generali Esteri - è possibile filtrare la banca, il beneficiario, la valuta, il periodo. Nella parte a sinistra del riquadro è possibile scegliere i profili di stampa o crearne di nuovi salvando quindi i filtri impostati
Nella parte a destra è possibile flaggare alcuni check che consentono di riportare il valore del filtro nella stampa una volta data conferma
|
