|
<< Click to Display Table of Contents >> Navigation: Amministrazione > Presenze > AM.PS.GN - Gestione Presenze |
Nella schermata del bottone Presenze è possibile visualizzare, aggiornare e gestire le presenze giornaliere dei dipendenti.
Nella griglia principale (identica per le due cartelle Anno in Corso e Altri Anni) si visualizzano le righe dei mesi, suddivise nelle seguenti colonne:
1 |
Anno |
Viene visualizzato l'anno preso in considerazione, a seconda della cartella selezionata sarà quello in corso (è il caso dell’esempio “2016”) o uno degli anni precedenti |
2 |
Mese |
Viene visualizzato qui il mese (nell’esempio “Gennaio”) |
3 |
Esporta |
Se il mese risulta chiuso (vedi colonna 4) è visibile ed attivo il bottone |
4 |
Chiuso |
Se il mese risulta ancora aperto è visibile il check |

Nella tacca di 2° livello ★ Giorni si visualizzano le righe dei giorni, suddivise nelle seguenti colonne:
1 |
Id |
Viene visualizzato qui un numero di identificazione del giorno (nell'esempio prima riga "8195") |
2 |
Data |
Viene visualizzata qui la data (nell’esempio prima riga “05/01/2016”); nella colonna precedente è visualizzabile il giorno della settimana (nell'esempio prima riga "Mar") |
3 |
Presenti |
Viene visualizzato qui il numero dei presenti nel giorno selezionato (nell'esempio prima riga "4") |
4 |
Assenti Giustificati |
Viene visualizzato qui il numero degli assenti giustificati nel giorno selezionato (nell'esempio prima riga "4") |
5 |
Assenti Ingiustificati |
Viene visualizzato qui l'eventuale numero degli assenti ingiustificati nel giorno selezionato |
6 |
Totale |
Viene visualizzato qui il numero totale dei dipendenti, somma delle tre colonne precedenti, nel giorno selezionato (nell'esempio prima riga "8") |
7 |
Ore Mancanti |
Viene visualizzato qui l'eventuale numero di ore mancanti (in caso di ore mancanti lo sfondo di questo campo diventa rosso) |
8 |
Descrizione Festività |
Viene visualizzata qui la descrizione del tipo di festività (nell'esempio quinta riga "1 gennaio") |
9 |
Chiuso |
Come nell'analoga colonna 4 per i mesi, se il giorno risulta ancora aperto è visibile il check |
Nella tacca di 3° livello ★ Ore Giornaliere relativa alla tacca ★ Giorni si visualizzano le seguenti colonne:
1 |
Matricola |
Viene visualizzato qui il numero di matricola del dipendente |
2 |
Dipendente |
Viene visualizzato qui il codice del dipendente |
3 |
Descrizione |
Viene visualizzato qui il cognome (e anche il nome, se inserito in tale campo nell'anagrafica dipendente) del dipendente |
4 |
Orario Lav. |
Viene visualizzato qui l'orario di lavoro del dipendente eventualmente inserito in anagrafica dalla tabella Orari di Lavoro |
5 |
Previste |
Viene visualizzato qui il totale delle ore lavorative giornaliere previste per il dipendente selezionato |
6 |
Ordinarie |
Viene visualizzato qui il totale delle ore ordinarie effettivamente effettuate dal dipendente |
7 |
Straordinarie |
Viene visualizzato qui l'eventuale totale di ore straordinarie retribuite effettuate dal dipendente |
8 |
Notturne |
Viene visualizzato qui l'eventuale totale di ore notturne effettuate dal dipendente |
9 |
Non retrib. |
Viene visualizzato qui l'eventuale totale di ore non retribuite effettuate dal dipendente |
10 |
Straord non retrib. |
Viene visualizzato qui l'eventuale totale di ore straordinarie non retribuite effettuate dal dipendente |
11 |
Permesso |
Viene visualizzato qui l'eventuale totale di ore di permesso usufruite dal dipendente |
12 |
Altre Assenze |
Viene visualizzato qui l'eventuale totale di ore di altre assenze effettuate dal dipendente |
13 |
Ore Totali |
Viene visualizzato qui il totale delle ore registrate dalla colonna 6 alla colonna 10 |
14 |
Mancanti |
Viene visualizzato qui l'eventuale totale di ore mancanti per il dipendente (se presenti lo sfondo del campo è rosso) |
15 |
Tipo |
Viene visualizzato qui il codice del tipo assenza giustificata |
16 |
Descrizione |
Viene visualizzata qui la descrizione del tipo assenza giustificata |

Nella tacca di 3° livello ★ Presenze relativa alla tacca ★ Giorni si visualizzano le seguenti colonne:
1 |
Id |
Viene visualizzato qui il codice identificativo della timbratura |
2 |
Matricola |
Viene visualizzato qui il numero di matricola del dipendente |
3 |
Descrizione |
Viene visualizzato qui il codice del dipendente |
4 |
Cognome |
Viene visualizzato qui il cognome (e anche il nome, se inserito in tale campo nell'anagrafica dipendente) del dipendente |
5 |
Badge Entrata |
Viene visualizzato qui il codice del badge usato per la timbratura di entrata dal dipendente |
6 |
Data |
Viene visualizzata qui la data |
7 |
Ora |
Viene visualizzato qui l'orario di timbratura (con eventualmente l'arrotondamento previsto nel profilo orario) di entrata |
8 |
Badge Uscita |
Viene visualizzato qui il codice del badge usato per la timbratura di uscita dal dipendente |
9 |
Data |
Viene visualizzata qui la data |
10 |
Ora |
Viene visualizzato qui l'orario di timbratura (con eventualmente l'arrotondamento previsto nel profilo orario) di uscita |

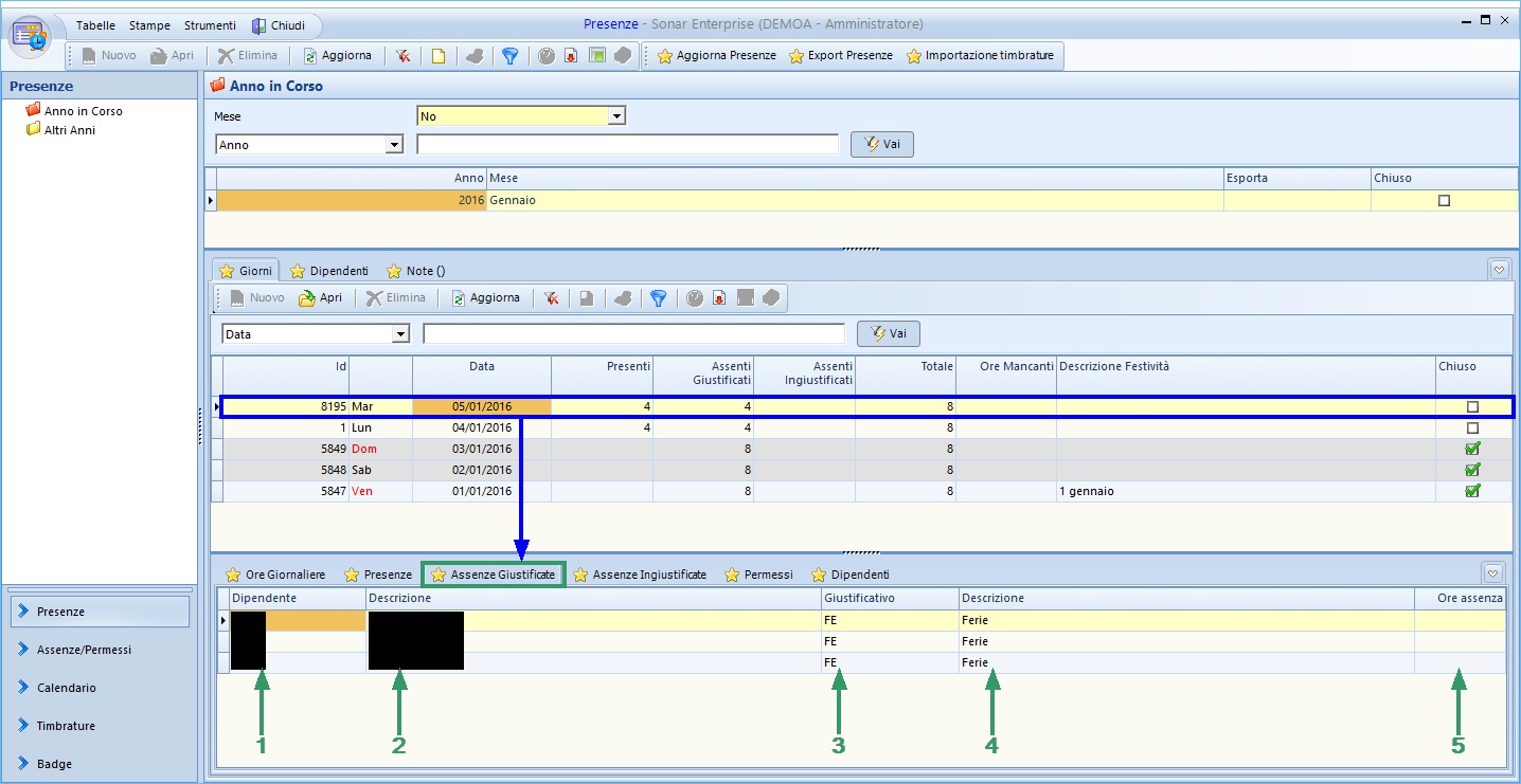
Nella tacca di 3* livello ★ Assenze Giustificate relativa alla tacca ★ Giorni si visualizzano le seguenti colonne:
1 |
Dipendente |
Viene visualizzato qui il codice del dipendente |
2 |
Descrizione |
Viene visualizzata qui la descrizione del dipendente |
3 |
Giustificativo |
Viene visualizzato qui il codice del giustificativo dell'assenza |
4 |
Descrizione |
Viene visualizzata qui la descrizione del giustificativo dell'assenza |
5 |
Ore Assenza |
Viene visualizzato qui il totale delle ore di assenza nel caso sia inferiore al totale delle ore previste giornaliere |

Nella tacca di 3* livello ★ Assenze ingiustificate (vuota in questo esempio) relativa alla tacca ★ Giorni si visualizzano le seguenti colonne:
1 |
Dipendente |
Viene visualizzato qui il codice del dipendente |
2 |
Descrizione |
Viene visualizzata qui la descrizione del dipendente |

Nella tacca di 3° livello ★ Permessi (vuota in questo esempio) relativa alla tacca ★ Giorni si visualizzano le seguenti colonne:
1 |
Id |
Viene visualizzato qui il codice identificativo del permesso |
2 |
Dipendente |
Viene visualizzato qui il codice del dipendente |
3 |
Descrizione |
Viene visualizzata qui la descrizione del dipendente |
4 |
Ore permesso |
Viene visualizzato qui il totale delle ore di permesso |

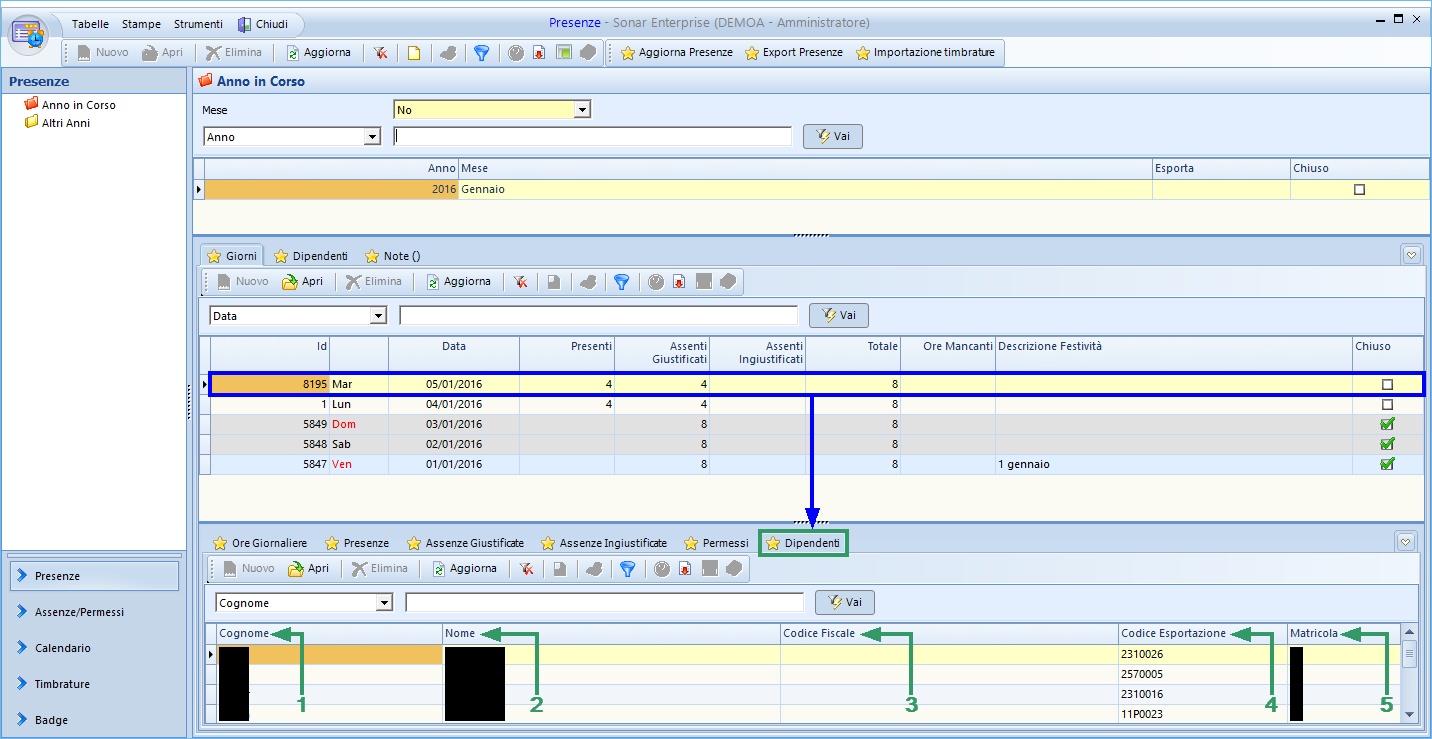
Nella tacca di 3° livello ★Dipendenti relativa alla tacca ★ Giorni si visualizzano le seguenti colonne:
1 |
Cognome |
Viene visualizzato qui il cognome del dipendente |
2 |
Nome |
Viene visualizzato qui il nome del dipendente |
3 |
Codice Fiscale |
Viene visualizzato qui il codice fiscale del dipendente |
4 |
Codice Esportazione |
Viene visualizzato qui il codice di esportazione per le presene del dipendente |
4 |
Matricola |
Viene visualizzato qui il numero di matricola del dipendente |

Nella tacca di 2° livello ★ Dipendenti si visualizzano le righe dei dipendenti, suddivise nelle seguenti colonne:
1 |
Cognome |
Viene visualizzato qui il cognome del dipendente |
2 |
Nome |
Viene visualizzato qui il nome del dipendente |
3 |
Codice Fiscale |
Viene visualizzato qui il codice fiscale del dipendente |
4 |
Codice Esportazione |
Viene visualizzato qui il codice di esportazione per le presene del dipendente |
5 |
Matricola |
Viene visualizzato qui il numero di matricola del dipendente |
6 |
Ore Presenza |
Viene visualizzato qui il numero totale di ore di presenza del dipendente nel mese in questione fino al giorno elaborato dal sistema (in questi esempi il 05/01/2016) |
7 |
Ore Straordinarie |
Viene visualizzato qui il numero totale di ore di straordinario del dipendente nel mese in questione fino al giorno elaborato dal sistema |
8 |
Ore Assenza |
Viene visualizzato qui il numero totale di ore di assenza (giustificata) del dipendente nel mese in questione fino al giorno elaborato dal sistema |
9 |
Ore Previste |
Viene visualizzato qui il numero totale di ore previste del dipendente nel mese in questione fino al giorno elaborato dal sistema |
10 |
Ore Mancanti |
Viene visualizzato qui il numero totale di ore mancanti (assenze ingiustificate) del dipendente nel mese in questione fino al giorno elaborato dal sistema |
11 |
N. Assenze Ingiustificate |
Viene visualizzato qui il numero totale di assenza del dipendente |

Nella tacca di 3° livello ★ Presenze relativa alla tacca ★ Dipendenti si visualizzano le seguenti colonne:
1 |
Data |
Viene visualizzata qui la data, colorata di rosso se festivo oppure non ancora elaborata, di nero se elaborata e chiusa. Nella colonna precedente si visualizza il giorno della settimana |
2 |
Previste |
Viene visualizzato qui il totale delle ore lavorative giornaliere previste per il dipendente selezionato nel giorno indicato |
3 |
Ordinarie |
Viene visualizzato qui il totale delle ore ordinarie effettivamente effettuate dal dipendente selezionato nel giorno indicato |
4 |
Straordinarie |
Viene visualizzato qui l'eventuale totale di ore straordinarie retribuite effettuate dal dipendente selezionato nel giorno indicato |
5 |
Notturne |
Viene visualizzato qui l'eventuale totale di ore notturne effettuate dal dipendente selezionato nel giorno indicato |
6 |
Non retrib. |
Viene visualizzato qui l'eventuale totale di ore non retribuite effettuate dal dipendente selezionato nel giorno indicato |
7 |
Straord non retrib. |
Viene visualizzato qui l'eventuale totale di ore straordinarie non retribuite effettuate dal dipendente selezionato nel giorno indicato |
8 |
Permesso |
Viene visualizzato qui l'eventuale totale di ore di permesso usufruite dal dipendente selezionato nel giorno indicato |
9 |
Altre Assenze |
Viene visualizzato qui l'eventuale totale di ore di altre assenze effettuate dal dipendente selezionato nel giorno indicato |
10 |
Ore Totali |
Viene visualizzato qui il totale delle ore registrate dalla colonna 3 alla colonna 7 |
11 |
Mancanti |
Viene visualizzato qui l'eventuale totale di ore mancanti per il dipendente selezionato nel giorno indicato (se presenti lo sfondo del campo è rosso) |
12 |
Descrizione |
Viene visualizzata qui la descrizione del tipo assenza giustificata |
Nella tacca di 2° livello ★ Note () è possibile inserire eventuali note necessarie per l'elaborazione delle presenze o per altre motivazioni.

Funzioni tasto destro per la tacca di 2° livello ★ Giorni:
Utilizzando il tasto destro del Mouse sono possibili diverse operazioni.
Non tutte le azioni possibili potrebbero essere attive.
1.Aprire una riga (metodo alternativo al doppio click con il tasto sinistro)
2.Eliminare una riga
3.Stampare una riga
4.Gestire Presenti e Assenti

5.Aggiungere una Presenza

6.Opzioni - Copia tutto
- Personalizza Colonne Griglia
- Sblocca adattamento automatico colonne
- Log

Per la tacca di 2° livello ★ Dipendenti, e per tutte le tacche di terzo livello presenti le funzioni tasto destro possibili sono 1, 2, 3, 6.