|
<< Click to Display Table of Contents >> Navigation: Acquisti: introduzione > Fatture Fornitori > AC.FF.MA - Merce Arrivata |
Nella schermata del bottone Merce Arrivata (visibile in basso a sinistra) è possibile gestire ed inserire gli arrivi merce dai fornitori e la relativa fatturazione.
Nella griglia principale si visualizzano le righe della Merce Arrivata (segnata in rosso), suddivise nelle cartelle:
Tutti gli Arrivi - In attesa di Fattura - Fatture Registrate
Nella griglia secondaria (segnata in blu) sono visibili le seguenti tacche di 1° livello (nella cartella In attesa di Fattura non c'è la tacca ★ Ubicazioni):
★ Articoli - ★ Ubicazioni ★ DDT a Fornitore - ★ Ordini
Nella griglia inferiore (segnata in verde), per la sola tacca ★ Articoli, sono visibili le seguenti tacche di 2° livello (assenti nella cartella In attesa di Fattura):
★ Serial Number - ★ DDT a Fornitore
Nella griglia principale, per le cartelle Tutti gli Arrivi e Fatture Registrate si visualizzano le seguenti colonne:
1 |
Numero |
Viene visualizzato qui un numero (cliccabile) progressivo di identificazione dell'arrivo (nell'esempio "533") |
2 |
Data |
Viene visualizzata qui la data di registrazione dell'arrivo (nell'esempio "07/03/2014") |
3 |
Fornitore |
Viene visualizzato qui il codice (cliccabile) del fornitore (nell'esempio "1329") |
4 |
Descrizione |
Viene visualizzata qui la descrizione del fornitore (nell'esempio "Edward Baugh") |
5 |
Documento |
Vengono visualizzati qui il numero e la data del documento (nell'esempio rispettivamente "692" e "07/03/2014") |
6 |
Totale Merce |
Viene visualizzato qui il totale merce (nell'esempio "334,23") |
7 |
Cambio |
Se si utilizza una valuta diversa dall'Euro viene visualizzato qui codice valuta e, se inserito, anche il tasso di cambio |
8 |
Fattura |
Viene visualizzato qui il protocollo (cliccabile) della fattura per gli arrivi le cui fatture sono state registrate |
9 |
Magazzino |
Viene visualizzato qui il codice della causale di magazzino utilizzata, se registrato il movimento ne viene indicato anche il numero |
10 |
Transito |
|

Per questo bottone sono disponibili le seguenti Stampe (nella barra superiore della schermata):
1 |
4301 |
Elenco Arrivi - è possibile filtrare il fornitore, la nazione, il periodo degli arrivi, il periodo delle fatturazioni degli arrivi, la selezione (potendo scegliere tra "Tutti gli arrivi", "Solo gli arrivi da fatturare" o "Solo gli arrivi fatturati"), sono poi presenti alcuni check che consentono ulteriori filtri di stampa. Nella parte a sinistra del riquadro è possibile scegliere i profili di stampa o crearne di nuovi salvando quindi i filtri impostati (Nota: questo vale anche per le stampe successive) ![]() Nella parte a destra è possibile flaggare alcuni check che consentono di riportare il valore del filtro nella stampa una volta data conferma (Nota: questo vale anche per le stampe successive) ![]() |
2 |
4303 |
Elenco Arrivi per Articolo - è possibile filtrare l'articolo, il fornitore, il periodo degli arrivi ![]() |
3 |
4306 |
Elenco Dettaglio Arrivi - è possibile filtrare il fornitore, la causale, il periodo degli arrivi, il periodo delle fatturazioni degli arrivi, la selezione (potendo scegliere tra "Tutti gli arrivi", "Solo gli arrivi da fatturare" o "Solo gli arrivi fatturati"), la stampa (potendo scegliere tra "Tutte le righe", "Solo le righe con quantità reale" o "Solo le righe senza quantità reale"), l'assegnazione della quantità (potendo scegliere tra "Tutte le righe", "Solo le righe con Q.tà da assegnare" o "Solo le righe senza Q.tà da assegnare"); è poi presente un check che consente un ulteriore filtro di stampa ![]() |
4 |
4307 |
Elenco differenze prezzi in controllo arrivi - è possibile filtrare il periodo degli arrivi, il fornitore, il limite inferiore della differenza ![]() |
5 |
4309 |
Elenco Differenze tra Fattura e Merce Arrivata - è possibile filtrare il fornitore, il registro iva, il periodo delle fatture, il limite inferiore della differenza ![]() |
6 |
4312 |
Riepilogo documenti arrivi in transito - è possibile filtrare il fornitore, il periodo ![]() |
7 |
4314 |
Riepilogo colli cliente - è possibile filtrare il tipo arrivo, il cliente, il periodo; è poi presente un check che consente un ulteriore filtro di stampa ![]() |

Per questo bottone non sono presenti Tabelle o Strumenti.
Funzioni tasto destro per questo bottone:
Utilizzando il tasto destro del Mouse sono possibili diverse operazioni. Non tutte le azioni possibili potrebbero essere attive.
1.Aprire una registrazione
2.Eliminare una riga
3.Stampare una riga
4.Acquisire l'Immagine o il PDF
5.Modificare i prezzi
6.Gestire il serial number
7.Utilizzare uno dei seguenti strumenti

8.Stampare le Etichette
9.Opzioni - Copia tutto
- Personalizza Colonne Griglia
- Sblocca adattamento automatico colonne
- Log

Per ogni riga della griglia principale sono consultabili le seguenti tacche di 1° livello:
★ Articoli - ★ Ubicazioni ★ DDT a Fornitore - ★ Ordini
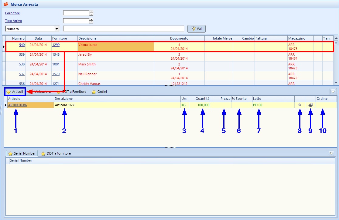
Nella tacca di 1° livello ★ Articoli si visualizzano le seguenti colonne:
1 |
Articolo |
Viene visualizzato qui il codice (cliccabile) dell'articolo della riga (nell'esempio "ART0001686") |
2 |
Descrizione |
Viene visualizzata qui la descrizione dell'articolo della riga (nell'esempio "Articolo 1686") |
3 |
UM |
Viene visualizzata qui l'unità di misura dell'articolo della riga (nell'esempio "KG") |
4 |
Quantità |
Viene visualizzata qui la quantità dell'articolo della riga (nell'esempio "100,000") |
5 |
Prezzo |
Viene visualizzato qui il prezzo dell'articolo della riga |
6 |
% Sconto |
Viene visualizzata qui l'eventuale percentuale di sconto dell'articolo della riga |
7 |
Lotto |
Viene visualizzato qui il lotto dell'articolo della riga (nell'esempio "PF100") |
8 |
Bottone Prezzo di Acquisto |
Viene visualizzato qui il bottone prezzo di acquisto, cliccabile, di colore grigio |
9 |
Bottone Etichetta Articolo |
Viene visualizzato qui il bottone ![]() |
10 |
Ordine |
Viene visualizzato qui il numero (cliccabile) dell'ordine dell'articolo della riga |

Funzioni tasto destro per questa tacca:
Utilizzando il tasto destro del Mouse sono possibili diverse operazioni. Non tutte le azioni possibili potrebbero essere attive.
1.Aprire una riga
2.Eliminare una riga
3.Stampare una riga
4.Stampare l'etichetta (funzione analoga al campo 9 sopra descritto)
5.9380 - Annullare il controllo di conformità
6.Opzioni - Copia tutto
- Personalizza Colonne Griglia
- Sblocca adattamento automatico colonne
- Log

Per la tacca di 1° livello ★ Articoli sono presenti 2 tacche di 2° livello:
★ Serial Number - ★ DDT a Fornitore
Nella tacca ★ Serial Number si visualizza la sola colonna:
1 |
Serial Number |
Viene visualizzato qui il serial number dell'articolo |

Nella tacca ★ DDT a Fornitore si visualizzano le seguenti colonne:
1 |
Numero |
Viene visualizzato qui il numero (cliccabile) del DDT |
2 |
Causale |
Viene visualizzata qui la causale del DDT |
3 |
Descrizione |
Viene visualizzata qui la descrizione del DDT |
4 |
Data |
Viene visualizzata qui la descrizione del DDT |
5 |
Fornitore |
Viene visualizzato qui il codice (cliccabile) del fornitore |
6 |
Descrizione |
Viene visualizzata qui la descrizione del fornitore |
7 |
DM |
Viene visualizzata qui la destinazione merce del DDT |
8 |
Magazzino |
Viene visualizzato qui il magazzino cui fa riferimento il DDT |
9 |
Viene visualizzato qui tramite l'icona |
|
10 |
Quantità |
Viene visualizzata qui la quantità del DDT |

Le funzioni tasto destro per queste due tacche di 2° livello sono le 1, 2, 3 e 6 della tacca di 1° livello cui sono sottoposte.
Nella tacca di 1° livello ★ Ubicazione si visualizzano le seguenti colonne:
1 |
Articolo |
Viene visualizzato qui il codice (cliccabile) dell'articolo della riga (nell'esempio "ART0001686") |
2 |
Descrizione |
Viene visualizzata qui la descrizione dell'articolo della riga (nell'esempio "Articolo 1686") |
3 |
Codice a Barre |
Viene visualizzato qui il codice a barre dell'articolo della riga |
4 |
Ubicazione |
Viene visualizzata qui l'ubicazione dell'articolo della riga |
5 |
UM |
Viene visualizzata qui l'unità di misura dell'articolo della riga (nell'esempio "KG") |
6 |
Quantità |
Viene visualizzata qui la quantità dell'articolo della riga (nell'esempio "100,000") |
7 |
Conf |
Viene visualizzato qui il numero della confezione dell'articolo della riga |
8 |
Codice Fornitore |
Viene visualizzato qui il codice del fornitore dell'articolo della riga (nell'esempio "ART0001686", potrebbe anche essere diverso dal codice utilizzato dall'azienda) |

Funzioni tasto destro per questa tacca:
Utilizzando il tasto destro del Mouse sono possibili diverse operazioni. Non tutte le azioni possibili potrebbero essere attive.
1.Aprire una riga
2.Eliminare una riga
3.Stampare una riga
4.Stampare l'etichetta (funzione analoga al campo 9 sopra descritto)
5.Opzioni - Copia tutto
- Personalizza Colonne Griglia
- Sblocca adattamento automatico colonne
- Log

Nella tacca di 1° livello ★ DDT a Fornitore si visualizzano le seguenti colonne:
1 |
Numero |
Viene visualizzato qui il numero (cliccabile) del DDT |
2 |
Causale |
Viene visualizzata qui la causale del DDT |
3 |
Descrizione |
Viene visualizzata qui la descrizione del DDT |
4 |
Data |
Viene visualizzata qui la descrizione del DDT |
5 |
DM |
Viene visualizzata qui la destinazione merce del DDT |
6 |
Causale Trasporto |
Viene visualizzata qui la causale del trasporto |
7 |
Magazzino |
Viene visualizzato qui il magazzino cui fa riferimento il DDT |
8 |
Inv |
Viene visualizzato qui |
Ric |
Viene visualizzato qui |

Le funzioni tasto destro per questa tacca sono le 1, 2, 3 e 5 della tacca precedente
Nella tacca di 1° livello ★ Ordini si visualizzano le seguenti colonne:
1 |
Numero |
Viene visualizzato qui il numero (cliccabile) dell'ordine fornitore |
2 |
Data Ordine |
Viene visualizzata qui la data di inserimento dell'ordine fornitore |
3 |
Data Consegna |
Viene visualizzata qui la data di consegna dell'ordine fornitore |
4 |
Fornitore |
Viene visualizzato qui il codice (cliccabile) del fornitore |
5 |
Descrizione |
Viene visualizzata qui la descrizione del fornitore. Se l'ordine è stato confermato vengono qui indicati anche numero e data della conferma |
6 |
DMP |
Viene visualizzato qui il codice dell'eventuale destinazione merce predefinita |
7 |
Dc |
Viene visualizzato qui il codice dell'eventuale destinazione merce |
8 |
Ordinato |
Viene visualizzato qui l'importo totale dell'ordine fornitore |
9 |
Utente |
Viene visualizzato qui il codice dell'utente che ha inserito l'ordine fornitore |
10 |
Inv |
Viene visualizzato qui |
Ric |
Viene visualizzato qui |
|
11 |
Cnf |
Viene visualizzato qui tramite l'icona |
12 |
Cfo |
Viene visualizzato qui tramite l'icona |
Sta |
Viene visualizzato qui tramite l'icona |

Funzioni tasto destro per questa tacca:
Utilizzando il tasto destro del Mouse sono possibili diverse operazioni. Non tutte le azioni possibili potrebbero essere attive.
1.Aprire una riga
2.Eliminare una riga
3.Stampare una riga
4.9748 - Modificare le date di consegna confermate
5.9950 - Visualizzare l'elenco degli articoli presenti in ordine
6.Opzioni - Copia tutto
- Personalizza Colonne Griglia
- Sblocca adattamento automatico colonne
- Log
