|
<< Click to Display Table of Contents >> Navigation: Amministrazione > FAQ Amministrazione > AM.FAQ.004 - Fatturazione P.A. - Split Payment |
GUIDA alla FATTURAZIONE ALLA P.A - SPLIT PAYMENT
Una prima fase, dal punto 1) al punto 7), prevede l'effettuazione di una serie di operazioni sulle tabelle di base per predisporre il successivo e normale flusso documentale: Ordine Cliente --> DDT Cliente --> Fattura Cliente, con l'unica differenza che ne cambierà la tipologia.
La seconda fase, dal punto 8) al punto 10), riguarda la gestione delle anagrafiche dei clienti che sono soggette a questo tipo di gestione, sottolineando il fatto che, per evitare errori, il sistema dal momento in cui un cliente viene marcato come di tipo P.A. non permetterà più di emettere documenti che non abbiano le caratteristiche previste per le P.A.. Per lo stesso principio non sarà possibile emettere documenti con caratteristiche relative alla P.A. a clienti che non siano stati abilitati alla gestione della tipologia di P.A..
Resta fermo il principio che tutto ciò che dovesse essere già stato registrato non viene in alcun modo modificato/aggiornato.
Configurazione "iniziale"
1) Se non esiste, creare una voce nel "Piano dei Conti" all'interno del gruppo dei debiti tributari/verso erario:

2) Se non esiste, creare nei "Registri Vendite" (in "tabelle Contabili") un nuovo registro dove verranno registrate le fatture con S.P., configurando nella "Voce Iva non dovuta", la voce creata al punto 1):

3) Se non esiste, creare nella tabella "Tipi SDI/Split", contenuta nelle tabelle dei "Clienti", un apposito record per lo S.P.:

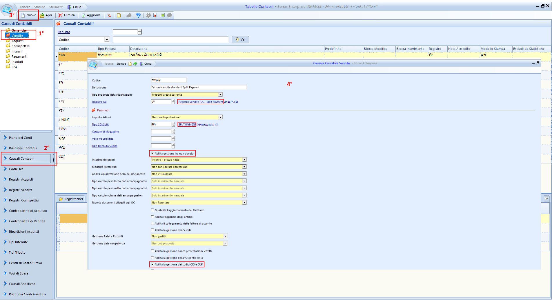
4) Creare nelle "Causali Contabili" (in "Tabelle Contabili"), una nuova causale di vendita di tipo "Fattura Standard" e/o "Fattura Differita Standard", prestando attenzione a configurare l'apposito "Registro Iva" del punto 2), l'apposito "Tipo SDI/Split" del punto 3) e spuntando "Abilita gestione iva non dovuta" ed ev. "Abilita la gestione dei codici CIG e CUP", oltre a tutti i "consueti" parametri presenti in altre causali di vendita della tipologia scelta ed una eventuale descrizione da aggiungere come "Nota piede" del documento dove riportare una nota del tipo: "Scissione dei pagamenti ai sensi dell'art.17 ter, DPR n. 633/1972"

5) Nel programma "Ordini Clienti", nella gestione delle "Tabelle", creare nei "Tipi Ordini Clienti" un nuovo record con la "consueta" configurazione, prestando attenzione nella sezione "Parametri" alla valorizzazione del campo "Tipo SDI/Split" con il dato creato nel punto 3):

6) Nel programma "DDT Clienti", nella gestione delle "Tabelle", creare nei "Tipi DDT Normali" un nuovo record con la "consueta" configurazione, prestando attenzione nella sezione "Parametri" alla valorizzazione del campo "Tipo SDI/Split" con il dato creato nel punto 3):

7) Nell'anagrafica dei "Clienti", nella gestione delle "Proprietà", abilitare agli utenti le funzioni di "Tasto Destro" "9879 – Abilita/Modifica SDI/Split" e "9880 - Disabilita SDI/Split":

Aggiornamento di ogni anagrafica cliente P.A.
8) Per ogni cliente a cui dovranno essere emesse fatture con IVA S.P., impostare il "Tipo SDI/Split", mediante il tasto destro sul record e la funzione "9879 – Abilita/Modifica SDI/Split", con il dato creato nel punto 3):

9) Nel caso di fatturazione differita, deve essere creato e modificato/salvato all'interno dell'anagrafica del cliente, un nuovo "Profilo di fatturazione" che estragga tutti i DDT del tipo di SDI/Split di cui al punto 3), impostando come "Causale contabile" il dato di cui al punto 4):

10) Nel caso di invio della fattura in formato elettronico, devono essere valorizzati all’interno dell’anagrafica del cliente le informazioni relative alla “Esportazione Documenti”, che consistono nel “Tipo Export Vendite” e nell’ “Identificativo Esportazione”, ovvero il “Codice Univoco Ufficio”:

11) Se non esiste il “Tipo Export Vendite”, va creato nell’apposita tabella selezionando come “Profilo Esportazione” il valore “PA” e selezionando l’opzione “Export Fatture”:

12) Al momento della produzione di una fattura con Split Payment, il risultato finale sarà una registrazione tipo la seguente:

Creazione file fattura elettronica XML per invio al Sistema di Interscambio (SDI)
13) Per effettuare l’esportazione del file in formato XML si deve, dal programma “Fatture”, andare nella sezione “Distinte Esportazione Fatture” e creare una nuova distinta selezionando il
“Tipo Esportazione” PA:

Compilare i dati obbligatori quali: “Cliente“, “Dalla data” e “Alla data”:

Una volta ottenuta la creazione, effettuare l’esportazione del file:

Per ottenere la visualizzazione in formato PDF della FatturaPA XML è possibile utilizzare l’apposito servizio offerto dal portale www.fatturapa.gov.it (sezione “Strumenti” / “Visualizza la Fattura”), di seguito il link diretto:
http://sdi.fatturapa.gov.it/SdI2FatturaPAWeb/AccediAlServizioAction.do?pagina=visuali zza_fattura
Liquidazione IVA
Al momento della liquidazione dell'IVA, solo della fattura di esempio, e quindi non considerando la presenza di altre fatture di vendita e di acquisto, il risultato della contabilizzazione sarà una registrazione tipo la seguente:
