|
<< Click to Display Table of Contents >> Navigation: Acquisti: introduzione > FAQ Acquisti > Fatturazione Elettronica > AC.FAS.001.001 - Impostazioni Preliminari |
In questo paragrafo vengono illustrate le impostazioni preliminari necessarie affinché il processo di Fatturazione Elettronica in Sonar operi correttamente.
1)Dalla sezione “Archivi e Tabelle” accedere al programma “Gestione Sedi e Filiali”:

2)Creare una nuova sede o aprire in modifica le sedi già esistenti.

3)Nella maschera di modifica “Filiale”, oltre ai dati già presenti o comunque previsti per l’utilizzo standard di Sonar, nella sezione “Filiale” indicare la “Nazione” di riferimento, previa impostazione della “Nazione”(A) stessa con indicazione del Codice ISO (B).


4)Se non abilitata, è necessario abilitare come sede la sede creata, tramite l'apposita funzione tasto destro.

5)Qualora le funzioni ""Ritenute" e "Cassa Previdenziale" fossero attive, nella sezione “Fatturazione Elettronica” andranno indicati il “Tipo Ritenuta” e il “Tipo Cassa Previdenziale”.

6)Dalla sezione “Archivi e Tabelle” accedere a “Tabelle Contabili”:

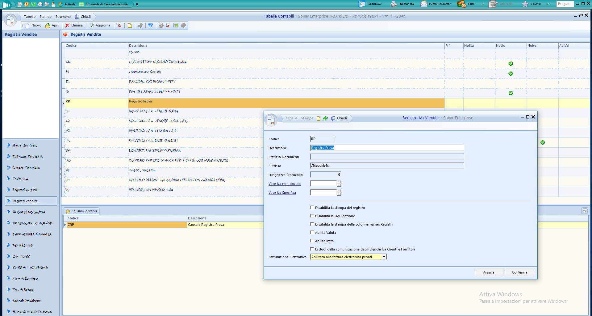
7)Sempre dal menù del programma “Tabelle Contabili”, selezionare “Registri Vendite” quindi creare un nuovo Registro di Vendita o aprire in modifica un Registro di Vendita già esistente:

8)Nella maschera di modifica del registro, selezionare dal menù a tendina “Fatturazione Elettronica” la voce “Abilitato alla fattura elettronica privati”.
Si segnala che, una volta effettuati gli invii di fatture elettroniche, per il registro cui fanno riferimento non sarà più possibile modificare questa voce.

Non sarà inoltre possibile emettere Fatture di Vendita con causali associate a registri abilitati alla fatturazione elettronica per Clienti non impostati per la Fatturazione Elettronica a partire dal 01/01/2019.
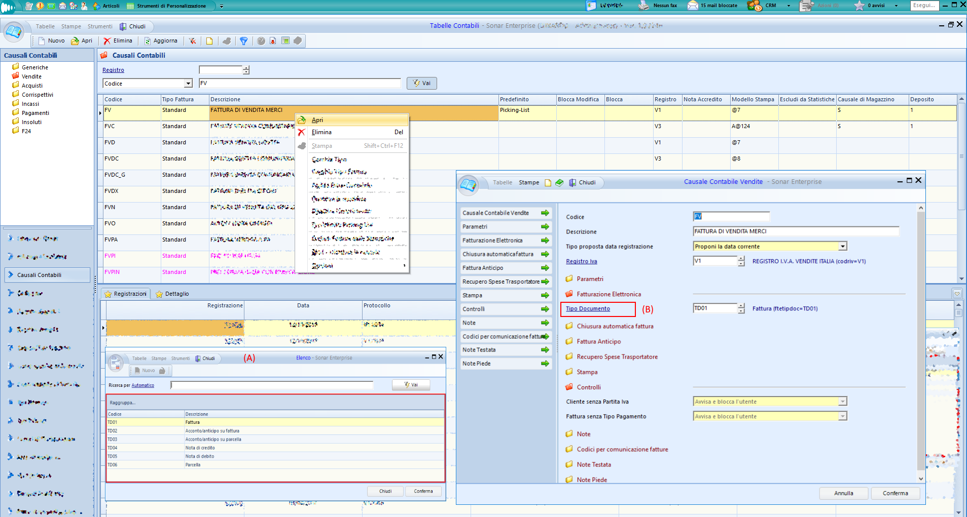
9)Dal menù , selezionare “Causali Contabili”, quindi creare una nuova Causale di Vendita o aprire in modifica le Causali di Vendita già esistenti.
Nella maschera di modifica della causale, compilare il campo “Tipo Documento” nella sezione “Fatturazione Elettronica”, scegliendo la voce di interesse tra quelle proposte nell’elenco (A)- preimpostato a norma di legge- e visualizzabili con il tasto F5 o selezionando il link “Tipo Documento” (B).

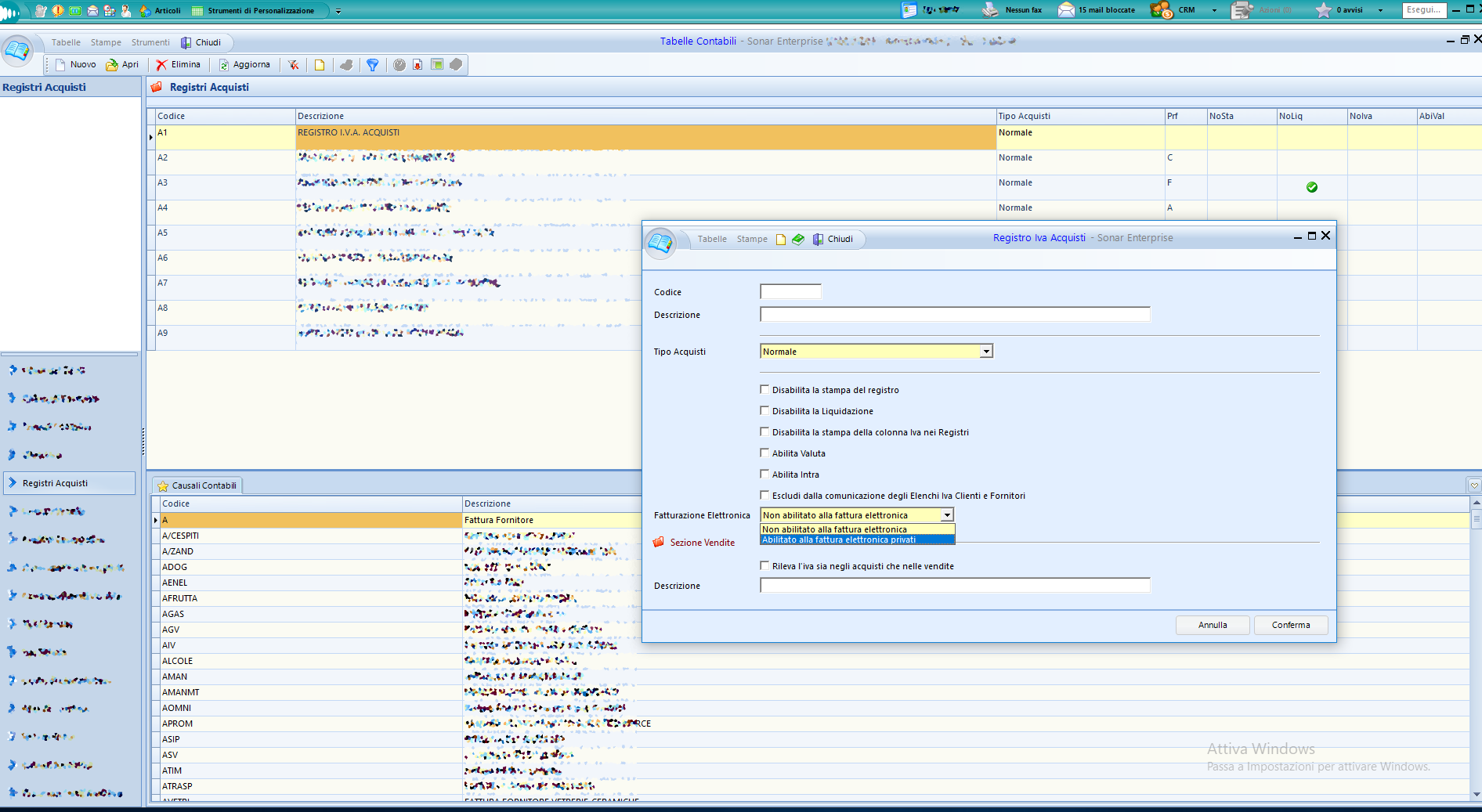
10)Dal menù del programma “Tabelle Contabili”, selezionare “Registri Acquisti” quindi creare un nuovo Registro di Acquisto o aprire in modifica un Registro di Acquisto già esistente, quindi selezionare dal menù a tendina “Fatturazione Elettronica” la voce “Abilitato alla fattura elettronica privati”.
Si segnala che, una volta ricevute fatture elettroniche, per il registro cui fanno riferimento non sarà più possibile modificare questa voce.

11)Dalla sezione “Archivi e Tabelle” accedere a “Tipi Pagamento”:

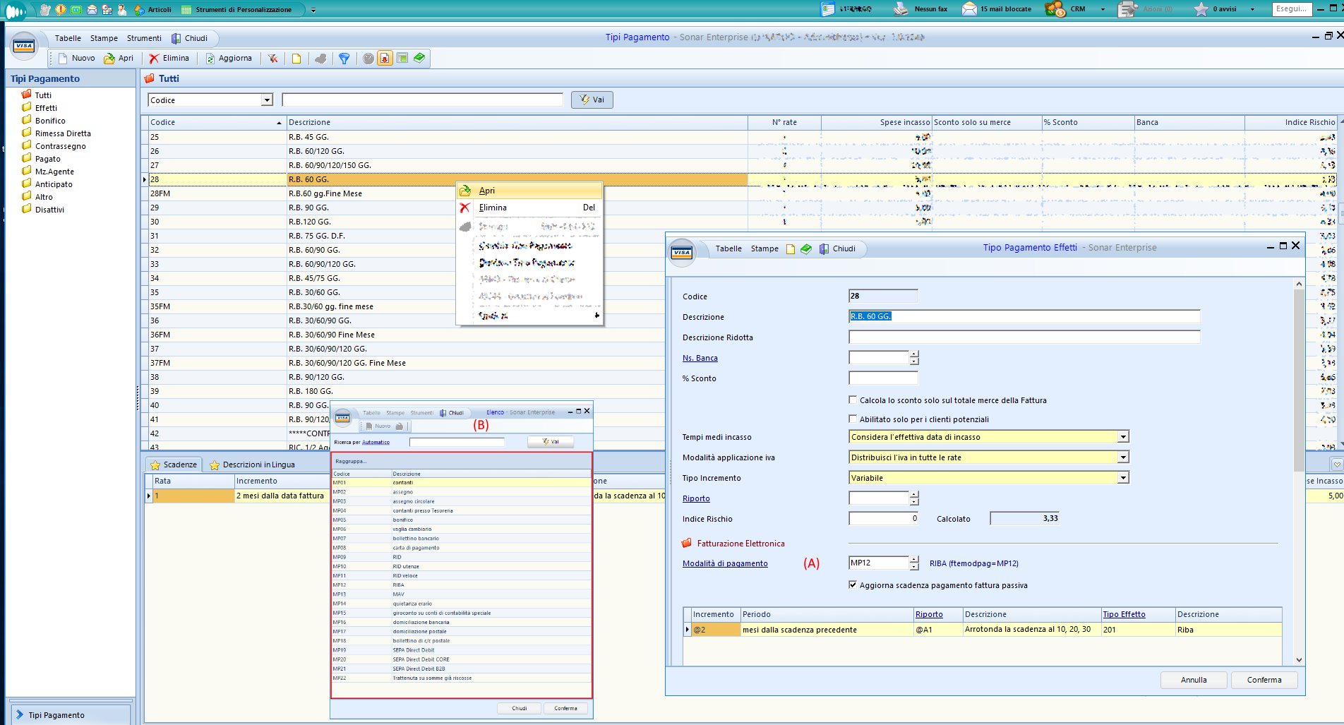
12)Dal menù , selezionare “Tipi Pagamento” quindi creare una nuovo Tipo Pagamento o aprire in modifica un tipo pagamento già esistente.
13)Nella maschera di modifica del pagamento, nella sezione “Fatturazione Elettronica” indicare la Modalità di Pagamento (A) selezionandola dall’elenco (B) - preimpostato a norma di legge- e visualizzabile con il tasto F5 o selezionando il link “Modalità di Pagamento”.

14)Dalla sezione “Archivi e Tabelle” accedere a “Clienti”:

15)Dal menù “Clienti”, accedere alle Tabelle “Nazioni, Regioni, Province”, quindi creare o aprire in modifica la Nazione di interesse e apporre il flag su “Abilita alla fatturazione elettronica”:

16)Dal programma “Clienti” creare o aprire in modifica il Cliente di interesse, è eventualmente possibile, ma non obbligatorio, compilare il campo “Codice Destinatario” o il campo “PEC Destinatario”. Nell'eventualità in cui non sia inserito nulla in questi campi, in fase di emissione di fattura verrà automaticamente inserito nel file XML il codice di sette zeri e quindi farà fede il cassetto fiscale ai fini dell'invio al cliente. In anagrafica il campo "Codice Destinatario" resterà sempre vuoto in questo caso.
